Activation Stage/Onboarding
Kentico Software
Comprehensive user onboarding experience for the activation stage in One Funnel – guiding new users from trial signup to first value delivery through data-driven, persona-specific journeys.

🎯 Project Context
As part of a small experimental team focused on the activation stage in the One Funnel, I worked on designing and optimizing the onboarding experience for Kentico Cloud (now Kontent.ai). The team operated autonomously with a highly agile approach, where every member conducted user interviews to inform our decisions.
- Part of autonomous, agile experimental team focused on activation
- Responsible for the complete activation stage in the One Funnel
- Every team member conducted qualitative user research interviews
- Data-informed decision making backed by conversion metrics
- Cross-functional collaboration between design, product, and engineering
🔍 Research & User Understanding
We conducted extensive qualitative research to understand new user needs, expectations, and pain points. Each team member interviewed users to build a comprehensive understanding of the onboarding journey.
- Conducted user interviews with new trial users
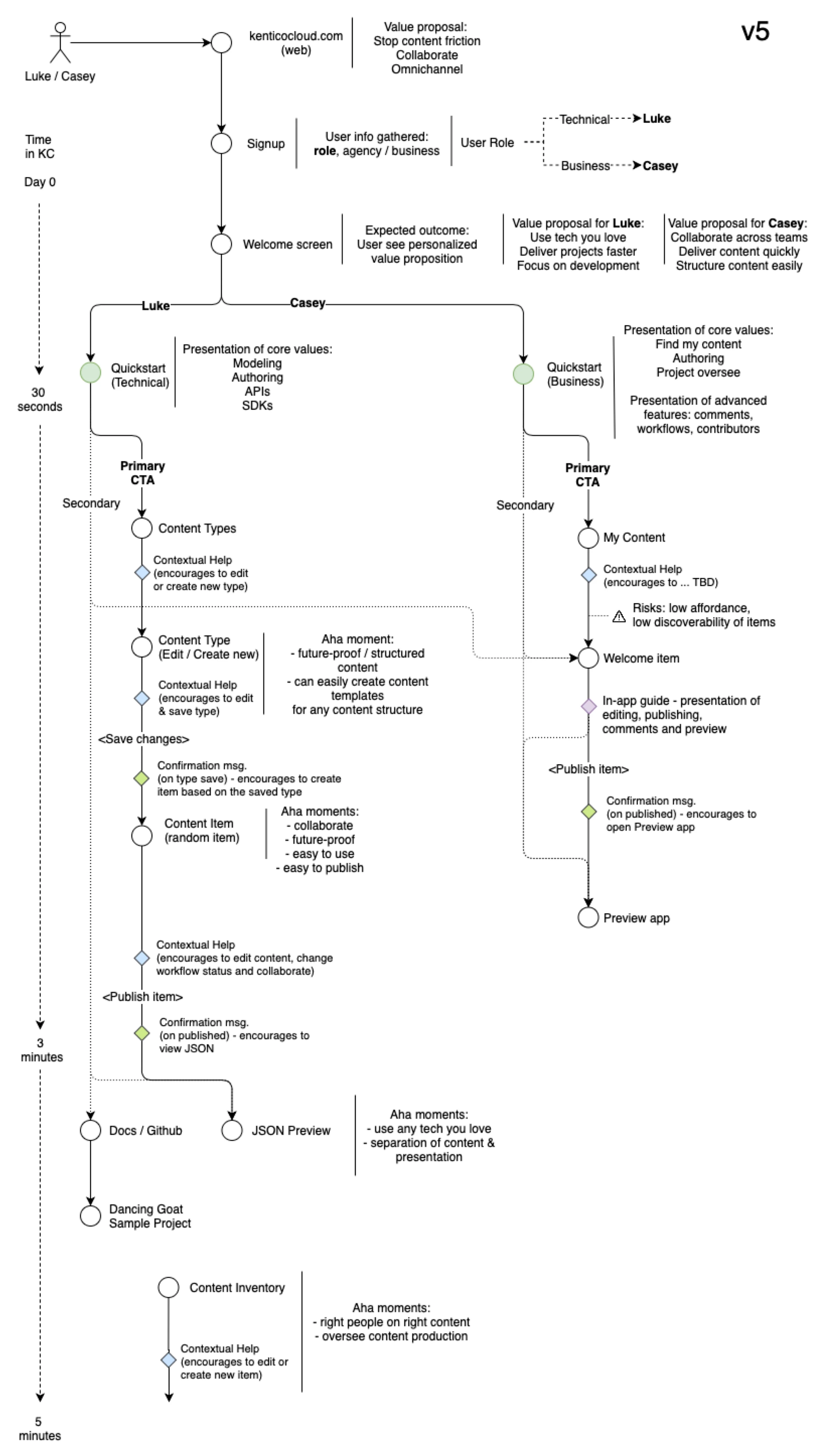
- Identified two primary personas: Casey (non-technical buyer) and Luke (technical implementer)
- Mapped user expectations vs. actual product experience
- Analyzed drop-off points in the trial funnel
- Gathered feedback on system communication and guidance

👥 Persona-Specific Onboarding
We designed differentiated onboarding experiences for different user personas, recognizing that Casey (non-technical buyer) and Luke (technical user) had very different needs and goals during activation.
- Casey persona: Non-technical buyer focused on understanding business value
- Luke persona: Technical implementer focused on integration and setup
- Persona-specific quickstart flows delivering relevant first tasks
- Tailored content and guidance based on user goals
- Progressive disclosure of complexity based on user type

🎯 Trial Flow Optimization
We optimized the trial flow to deliver the first 'aha moment' as quickly as possible. The flow was designed for both Casey and Luke personas, backed by conversion metrics to validate our decisions.
- Mapped complete user journey from signup to activation
- Identified critical moments for first value delivery
- Designed multiple iterations based on user feedback
- Tracked conversion metrics at each step
- Optimized for fastest time-to-value


⭐ Feedback & Rewards System
We designed a feedback and reward system to encourage users, celebrate their progress, and gather insights on their onboarding experience.
- Small rewards to celebrate milestone completions
- Clear system feedback at each step
- In-product feedback collection mechanisms
- Progress indicators showing onboarding completion
- Encouraging messaging aligned with user goals


🎨 Empty State Guidance
Designed strategic empty state CTAs and guidance to help users understand their next steps and reduce friction in the onboarding process.
- Context-aware empty state messaging
- Clear calls-to-action for next steps
- Visual guides and tutorials embedded in the UI
- Reduced cognitive load during initial setup
- Helped users understand what to do when faced with blank screens

🎓 Workshop & Knowledge Sharing
Conducted design workshops to share onboarding best practices and collaborate with the broader team on activation strategies.
- Facilitated onboarding design workshops
- Shared research findings with product and engineering teams
- Collaborative ideation sessions on activation improvements
- Created documentation of onboarding patterns
- Knowledge transfer across design team
🏗 Technologies & Methods
🌊 Impact
Created a cohesive onboarding experience that reduced time-to-first-value for new users and improved trial-to-paid conversion rates through personalized, goal-oriented quickstart flows backed by qualitative research and conversion metrics.